exagear2026最新版
exagear2025最新版本是一款十分实用且专业的高性能手机模拟器,借助该软件能够在手机上畅玩经典街机PC游戏与电脑端游戏,像红警、英雄无敌这类游戏都能在这个模拟器里稳定流畅地运行,实用性很强,而且软件内设有资源分享论坛可供参与,有需求的用户可在本站使用。
exagear模拟器怎么用?
exagear模拟器的压缩包,在手机上解压后,会得到exagear模拟器的安装包以及文件“main.12.com.eltechs.ed.obb”。

安装exagear模拟器;

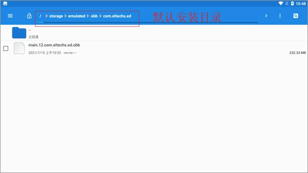
在文件管理中找到名为“main.12.com.eltechs.ed.obb”的文件。

将“main.12.com.eltechs.ed.obb”文件移动至ExaGear模拟器的安装目录当中。
默认的安装路径为【storage/emulated/obb/com.eltechs.ed】

游戏,把游戏解压到手机内存里的exagear目录中,要是没有这个目录就自己创建一个。
启动应用程序,首次加载或许需要稍长时间,请耐心等待;若出现错误,可重复上述步骤。进入应用后,选择你想玩的游戏即可。

点击游戏后会出现两个选项,第一个是使用侧边鼠标键盘启动,第二个是全屏启动游戏。选择其中一项后,再选择第二个内购选项。
接下来要进行游戏加载,或许加载所需时间会比较久,请耐心等待片刻,进入游戏后就能畅快地游玩了。
软件亮点
在手机端就能运行电脑游戏,里面还附带了不少游戏数据包,大家安装完成后就能直接游玩这些电脑游戏了。
借助模拟器的技术支持,那些经典的电脑游戏如今都能在手机上畅玩体验,让你在掌间就能感受精彩的电脑游戏内容,同时还提供了完备的安装功能。
这里提供丰富多样的安装方案,借助键盘灯及各类工具,为大家配置一些实用便捷的工具,让您的使用体验更加轻松高效。
软件特色
这里有多种游戏可供选择,涵盖了丰富的游戏类型,您能体验到独特的游戏乐趣,还能探索多样的游戏模式。
在手机上也能畅享端游的乐趣,通过模拟体验重温当年在电脑上玩游戏的激情与兴致。
操作方式简单易懂,能让你收获更多游戏乐趣。只需按照安装教程解压文件,就能轻松体验游戏,而且一键就能完成游戏的安装。
软件优势
带你重温那些经典回忆,在手机上就能畅玩红警、合金弹头、三国群英传、魔法门等曾经风靡一时的经典端游。
无需笨重的电脑设备,仅用一部手机就能畅玩各类端游,那份惬意的体验绝对超乎你的想象。
无需繁琐复杂的步骤,直接安装就能使用,操作十分简单,一键即可导入游戏内容。
软件点评
exagear模拟器是一款功能强大的模拟器,能模拟部分史上经典游戏(涵盖音乐、音效、画面与视频等内容),值得一提的是,其兼容性仍在不断提升,感兴趣的朋友可以尝试体验!





































